МОДУЛЬ расчета по 781-П для страховых компаний

РЕШЕНИЕ КАКИХ ВОПРОСОВ?

Программа решает все задачи в рамках требований Solvency II. На основании бухгалтерского баланса и учетной аналитики формирует расчеты, рассчитывает риски по 781-П заполняет месячный пакет (в т.ч. 154/156/150-7 формы) и выгружает его в XBRL. Оценивается влияние совокупности рисков: концентрационного риска, риска изменения кредитного спреда, риска изменения процентных ставок, риска изменения стоимости акций, риска изменения валютного курса, риска изменения цен на недвижимость, кредитного риска, риска изменения цен на иные активы. Производится контроль операционного риска, в том числе производится анализ непрерывности деятельности.

Мы предлагаем:

Решение на основе программного продукта для страховых компаний, для исполнения регуляторных требований к организации системы управления рисками, согласно Положений ЦБ РФ 710-П, 779-П, 781-П и 4015 ФЗ. 

Не требует настройки

Проработана методология сбора данных из учета и запрограммирована в поставляемый продукт. Запрограммировано автоматическое заполнение в XBRL и выгрузка. Требуется только ввод первичных учетных данных.

Сроки внедрения

Срок внедрения 14 дней.

ПОЧЕМУ ВАМ НЕОБХОДИМ МОДУЛЬ РАСЧЕТА ПО 781-П ДЛЯ

СТРАХОВЫХ КОМПАНИЙ?

Исполнение регуляторных требований 710-П, 781-П, 779-П, 5724-У и 4015 ФЗ.

Автозаполнение отчетности 154/156/150(7)



Заполнение напрямую в форму, без технических деталей


Выгрузка в XBRL

Полная поддержка Solvency II 

Интегрировано с системами бухучета и XBRL

SOLVENCY-II

Продукт поставляется совместно с системой качественной оценки риска по компоненте 2 и отчетностью по компоненте 3 Solvency II. Методика количественной оценки риска по компоненте 1 - непосредственно сам модуль 781-П.

ВЫСОКАЯ СТЕПЕНЬ АВТОМАТИЗАЦИИ

Автоматизировано формирование осей и идентификаторов активов.
Полностью автоматизировано получение таксономии. 

ВОЗМОЖНОСТИ МОДУЛЯ

Решение на основе программного продукта для страховых компаний для исполнения регуляторных требований к организации системы управления рисками согласно Положению 781-П Банка России. Оценивается влияние совокупности рисков: концентрационного риска, риска изменения кредитного спреда, риска изменения процентных ставок, риска изменения стоимости акций, риска изменения валютного курса, риска изменения цен на недвижимость, кредитного риска, риска изменения цен на иные активы. 

Вебинар: Положение 781-П. Особенности расчетов отчетности и методы автоматизации.


Получите БЕСПЛАТНУЮ ДЕМОНСТРАЦИЮ прямо сейчас !

НАШИ СПЕЦИАЛИСТЫ ПОДГОТОВЯТ ОНЛАЙН ДЕМОНСТРАЦИЮ МОДУЛЯ АВТОМАТИЗИРОВАННОГО ПРОЦЕССА РАСЧЕТА ПРОГНОЗНЫХ ЗНАЧЕНИЙ РИСКОВ ПО 781-П И ПОДГОТОВКИ ОТЧЕТНОСТИ НА БАЗЕ ПРОГРАММНО-МЕТОДИЧЕСКОГО КОМПЛЕКСА «ТАБ:АСУР».

Получить бесплатно!

"Экономический баланс страховщика"

Для удобства проверки пользователем, активы и обязательства группируются в форму проверки в виде экономического баланса.

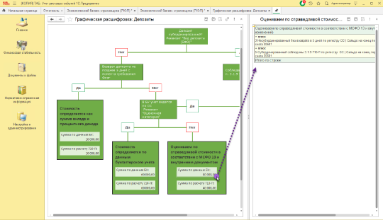
"Графические расшифровки"

По типам активов можно открыть графическую расшифровку и посмотреть логику формирования суммы активов по 710-П.

"Отчет о составе и структуре активов"

После расчета рисков формируется отчетность для предоставления в ЦБ.

Отзывы и рекомендации страховых компаний

Наши партнеры:

Наши клиенты:

Адрес 

Адрес: 105318, г. Москва, вн.тер. г. Муниципальный Округ Соколиная гора, ул. Вельяминовская, дом 9, эт./ком. 5/32

Контакты

Адрес: 105318, г. Москва, вн.тер. г. Муниципальный Округ Соколиная гора, ул. Вельяминовская, дом 9, эт./ком. 5/32

Отдел контроля качества

control@businesstech.store


Тех. поддержка

helpdesk@businesstech.store


CRM-форма появится здесь